你提供的照片可能用于改善必应图片处理服务。
隐私政策
|
使用条款
无法使用此链接。检查链接是否以 "http://" 或 "https://" 开头,然后重试。
无法处理此搜索。请尝试其他图像或关键字。
试用视觉搜索
使用图像搜索、识别对象和文本、翻译或解决问题
将一个或多个图像拖到此处,
上传图像
或
打开相机
将图像放置到任意位置以开始搜索
要使用可视化搜索,请在浏览器中启用相机
English
全部
搜索
图片
灵感
创建
集合
视频
地图
资讯
更多
购物
航班
旅游
笔记本
自动播放所有 GIF
在这里更改自动播放及其他图像设置
自动播放所有 GIF
拨动开关以打开
自动播放 GIF
图片尺寸
全部
小
中
大
特大
至少... *
自定义宽度
x
自定义高度
像素
请为宽度和高度输入一个数字
颜色
全部
仅限颜色
黑白
类型
全部
照片
剪贴画
素描
动画 GIF
透明
版式
全部
方形
横版
高
人物
全部
仅脸部
半身像
日期
全部
过去 24 小时
过去一周
过去一个月
去年
授权
全部
所有创作共用
公共领域
免费分享和使用
在商业上免费分享和使用
免费修改、分享和使用
在商业上免费修改、分享和使用
详细了解
清除筛选条件
安全搜索:
中等
严格
中等(默认)
关闭
筛选器
3231×2472
syuer-cnc-system.en.made-in-china.com
CNC Programming CNC Milling Tools CNC Lath…
400×300
morris-engineering.com
Design and CNC Programming Software …
224×189
www.engineering.com
New CNC Program - Engi…
1536×854
madearia.com
CNC加工中定位的基本原理
GIF
600×338
blogspot.com
Cnc Programming
1785×1339
Tormach
PathPilot | Free, Open Source and Easy-to-Use C…
640×360
logicgroup.com
Logic Trace System for CNC & CAD
640×360
logicgroup.com
Logic Trace System for CNC & CAD
640×360
logicgroup.com
Logic Trace System for CNC & CAD
567×412
logicgroup.com
Logic Trace System for CNC & CAD
1480×896
cake.me
CNC Process Path Planner | Sam Lee’s Portfolio
1480×896
cake.me
CNC Process Path Planner | Sam Lee’s Portfolio
1480×896
cake.me
CNC Process Path Planner | Sam Lee’s Portfolio
2048×1366
arclightcnc.com
Logic Trace CNC DXF Digitizing System - Arclight Dynamics
1194×896
cake.me
CNC Process Path Planner | Sam Lee’s Portfolio
1280×720
cncmasters.com
CNC Routers: A Guide For Beginners
2048×1447
slideshare.net
Cnc control systems | PPTX
1946×717
mecatronyx.gitlab.io
6. CNC Path Planning Algorithms — OpenCN 08.12.2025 documentation
1080×607
www.reddit.com
Logic Trace System for CNC & CAD - Use an electronic board, pen and ...
822×540
fanuc.eu
CNC Milling
730×386
kenenghardware.com
Optimization Algorithms for CNC Toolpath Planning - KENENG
640×640
researchgate.net
Movement tool path in CNC punching machin…
1000×750
upwork.com
CNC programming CNC machines tool path Gcode Vectr…
1046×652
semanticscholar.org
Figure 1 from High-accuracy path-tracking by multi-axis coordination in ...
1023×903
forum.v1e.com
Path planning - last step to full CNC functionality - Co…
800×492
logicgroup.com
The Logic Group CNC Page
640×360
logicgroup.com
Logic Trace System for CNC & CAD
914×835
apue.org
⇒
657×549
apue.org
⇒
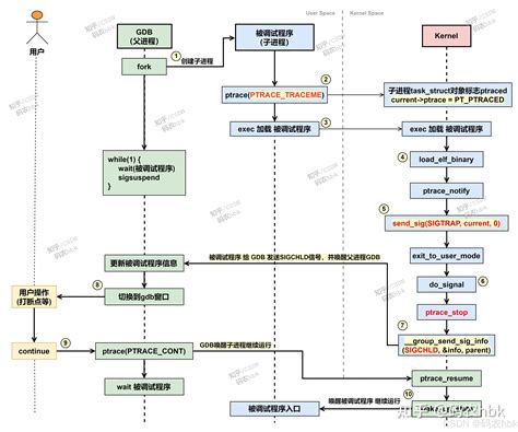
3892×3244
zhuanlan.zhihu.com
linux ptrace 图文详解(二) PTRACE_TRACEME 跟踪程序 …
965×304
158jixie.com
数控加工常用软件都有哪些,你了解几种?-158机床网
713×762
blog.csdn.net
【C#】CNC 机器人的刀具路径生成软件PathCAM源码解析-Geometr…
568×566
blog.csdn.net
【C#】CNC 机器人的刀具路径生成软件PathCAM源 …
729×710
blog.csdn.net
【C#】CNC 机器人的刀具路径生成软件PathCAM源 …
717×1093
blog.csdn.net
【C#】CNC 机器人的刀具路 …
某些结果已被隐藏,因为你可能无法访问这些结果。
显示无法访问的结果
报告不当内容
请选择下列任一选项。
无关
低俗内容
成人
儿童性侵犯
反馈